Software pro DPPC

RADOMNET II

Aplikační vybavení RADOMNET II je navrženo jako modulární systém realizovaný v podobě aplikací a služeb MS Windows.

Pro efektivní střežení a správu statických i mobilních objektů podporuje krom nových funkcionalit také funkce předchozích systémů WRS32 a RADOMNET I.

PERMANENTNÍ UPDATE - služba garantuje všem provozovatelům PCO průběžné instalace aktualizací SW PCO na poslední uvolněnou verzi. 

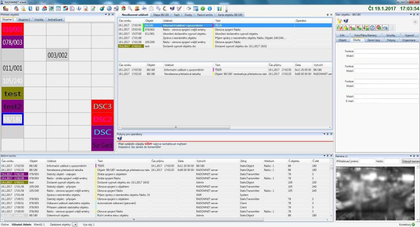
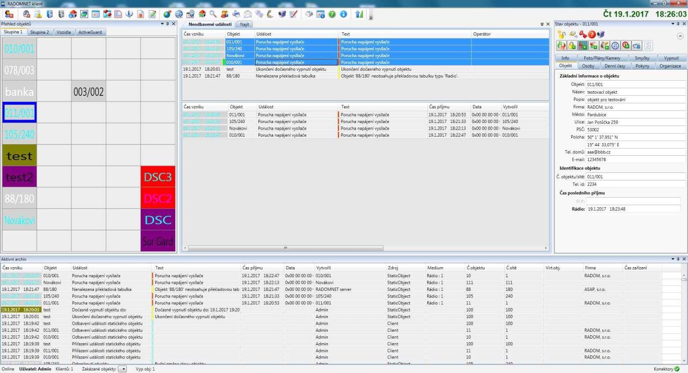
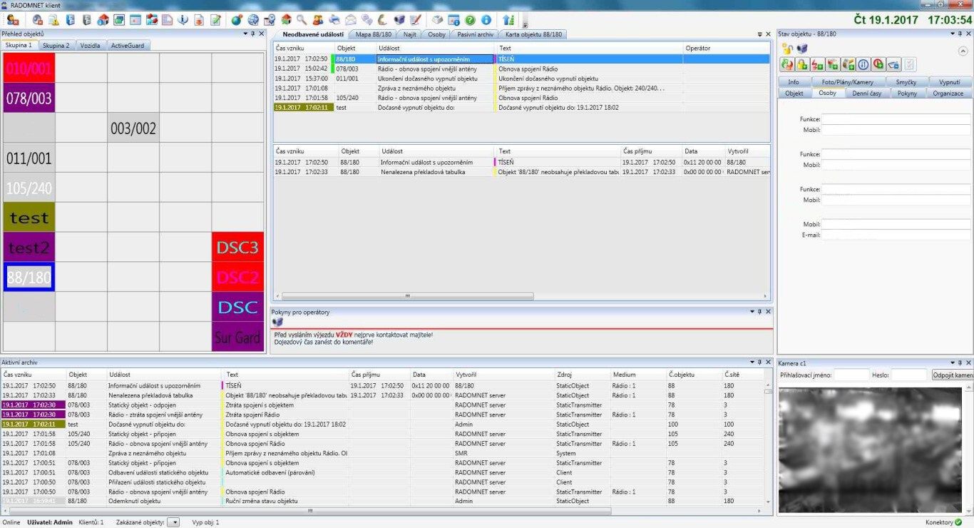
  • Radomnet 2 Operační stanoviště DPPC

    Radomnet II Operační stanoviště DPPC

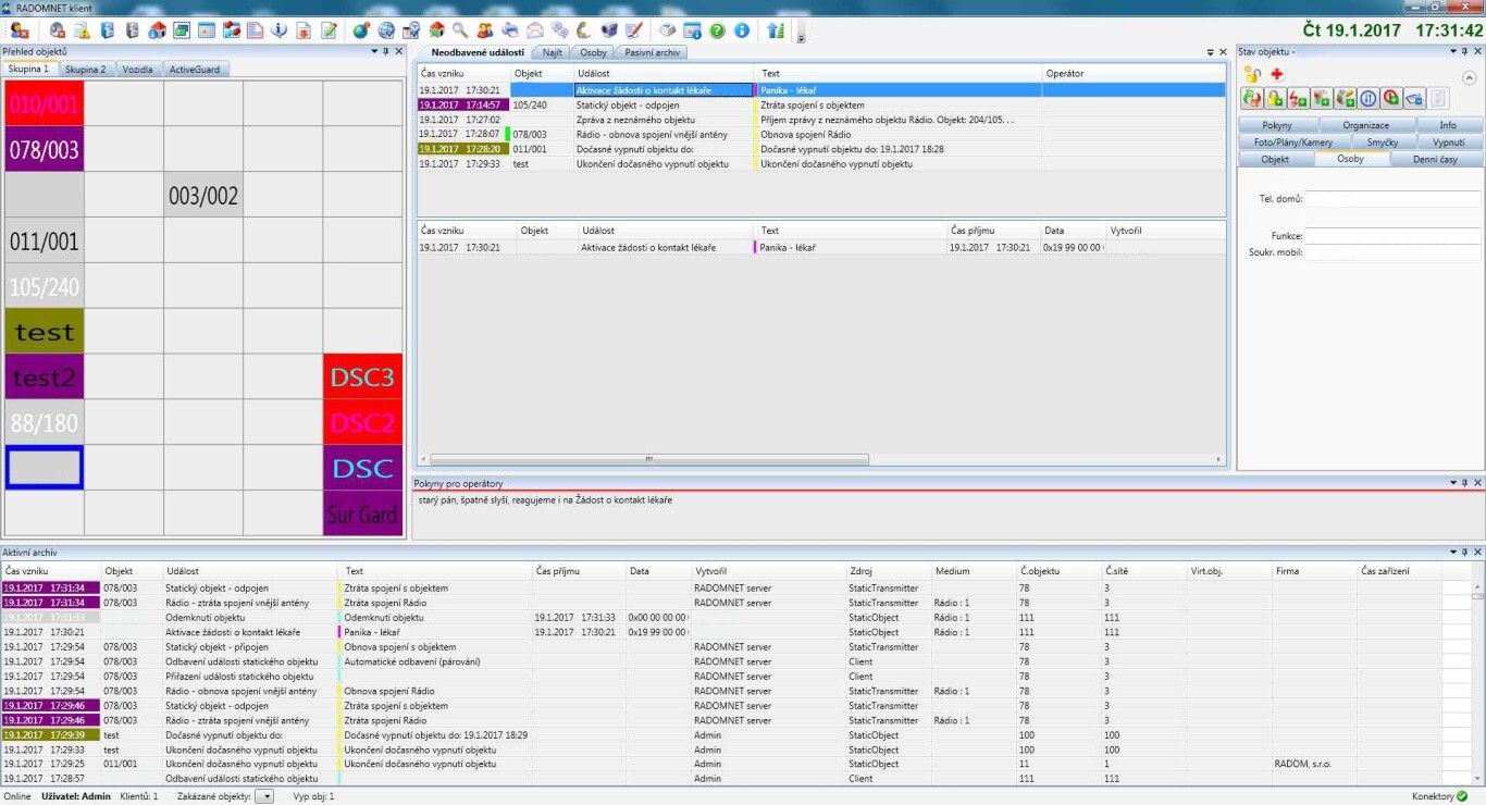
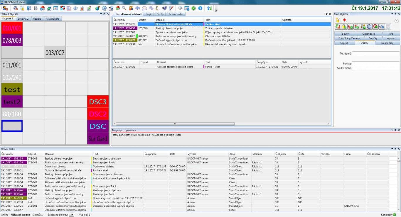
  • Radomnet 2 hlavní okno s kartou objektu

    Radomnet II hlavní okno s kartou objektu

  • Radomnet 2

    Radomnet II

  • Radomnet 2

    Radomnet II

  • Radomnet 2

    Radomnet II

  • Radomnet 2

    Radomnet II

  • Radomnet 2

    Radomnet II

Modulární architektura centrální části a klient-server uspořádání s přenosem stavů objektů do multifunkčních operátorských stanovišť umožňuje nejen vytvoření systému "na míru" požadavkům zákazníka ale i jeho následné rozšiřování v případě změn provozních podmínek.

  • Jedno či více na sobě nezávislých operátorských pracovišť.

  • Podpora lokalizace jednotlivých služeb separátně na dedikovaných serverech pro maximální bezpečnost systému.

  • Zvýšení bezpečnosti systému díky možnosti nastavení objektů a základních nastavení systému z operátorských pracovišť.

  • Propojení se systémy integračních nadstaveb EPS i EZS.

Radomnet II

Pro připojení technologií jsou využívány tzv. "konektory". Tyto i aplikace RADOMNET Server jsou provozovány plně jako služby MS Windows.

  • Připravenost na připojení více konektorů stejného typu.

  • Možnost zabezepečení komunikace mezi aplikacemi certifikáty.

  • LAN/WAN, GSM a GPRS konektory oddělené i na úrovni zdroje událostí.

  • GSM-SMS konektor s podporou diakritiky i zpracování "rozdělených" zpráv.

Radomnet II

Provázání střežení statických a mobilních objektů do jednoho systému pomocí speciálního modulu zvyšuje variabilitu jeho využití, výkonnost a kvalitu poskytovaných služeb.

  • GPS lokalizace různých typů mobilních objektů (vozidla, osoby, převážený náklad...).

  • Volba použití - monitoring, střežení, zásah, generování tiskových sestav, vzdálený přístup uživatelů k záznamům a další možnosti včetně jejich kombinací.

  • Funkce potvrzení plnění úkolu pro zásahová vozidla.

  • Provázání zásahové jednotky s kontrolovaným objektem pro aktivní řízení zásahu.

  • Zobrazení objektů nad volnými mapovými podklady; možnost integrace map dodaných zákazníkem.

Radomnet II

Operátorská pracoviště s uživatelsky modifikovatelným prostředím umožňují zvyšování efektivity práce se systémem i výkonnosti obslužného personálu.

  • Multifunkční operátorská pracoviště s funkcemi střežení a správy systému.

  • Nezávislá obsluha událostí z více pracovišť.

  • Podpora dělení objektů do podsystémů.

  • Přehledné zobrazení na více monitorech.

  • Rozšiřitelný počet objektů podle potřeb zákazníka.

  • Podpora vytváření vlastních událostí.

  • Uživatelské pojmenovávaní objektů.

  • Automatická kontrola komunikace objektů, kontrola  požadavkem operátora.

  • Automatické rozesílání tiskových reportů.

Radomnet II

Napojení kamerových systémů k objektům, volba typů komunikačních kanálů, provázání objektů do mapových podkladů, zálohování dat, komunikace proti integračním nadstavbám (IN), replikace dat i mimo centrální úložiště, podpora nejnovějších objektových komunikátorů, použití moderních technologií (Microsoft .NET Framework, MS SQL, ...) a další volby a funkcionality vytvářejí z RADOMNET II profesionální systém plně orientovaný na uživatele a naplnění jeho individuálních požadavků.

REFERENCE

Chcete s námi spolupracovat?

Neváhejte a kontaktujte nás! Rádi s Vámi zkonzultujeme Váš projekt!

+420 466 414 211
Radom logo
Vývoj hardware a software, projekce, výroba, dodávky, instalace, servis a technická podpora

Adresa


RADOM, s.r.o.
Jiřího Potůčka 259
530 09 Pardubice
Česká republika

E-mail


Tato e-mailová adresa je chráněna před spamboty. Pro její zobrazení musíte mít povolen Javascript.
Copyright © 2026 RADOM, s.r.o.. Všechna práva vyhrazena.